文章詳情頁
電腦qq空間的名字怎么改名字
瀏覽:216日期:2023-06-30 14:28:21
qq空間作為社交空間可以通過修改默認信息、布置裝扮來展示自己的個性,例如修改空間名稱該怎樣操作呢,其實非常簡單,看完下面的步驟就學會啦
電腦qq空間的名字怎么改名字:1、登錄上電腦qq,點擊上方的“星星”圖標,進入qq空間頁面

2、進入QQ空間后,在最上方的導航欄中找到“設置”點擊進入

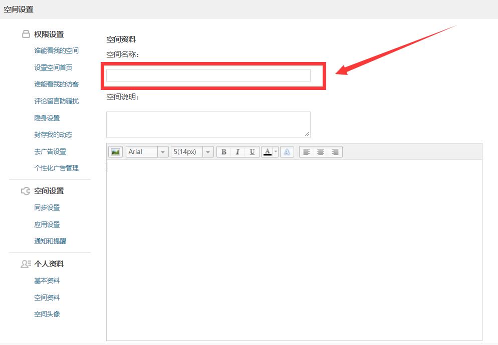
3、跳轉后在左側找到“空間資料”并點擊

4、在空間資料的“空間名稱”“空間說明”輸入想要更改的內容


5、填寫完畢點擊下方的“保存”即可

如果改完回到主頁并沒有更改成功,可以多刷新幾次等系統更新就好了
以上就是電腦qq空間的名字怎么改名字的全部內容,望能這篇電腦qq空間的名字怎么改名字可以幫助您解決問題,能夠解決大家的實際問題是好吧啦網一直努力的方向和目標。
標簽:
qq
上一條:電腦qq空間怎么看誰特別關心了我下一條:ppt里圖片透明度怎么調
相關文章:
排行榜

網公網安備