文章詳情頁
如何解決Win10系統Alt+Tab不能正常切換窗口?
瀏覽:211日期:2022-06-13 13:33:21
我們在操作電腦的時候經常需要打開多個窗口,可以使用Alt+Tab快捷鍵來快速切換窗口,但是最近有win10 用戶跟小編反映Alt+Tab不能正常切換窗口,該怎么辦?下面我們就來看看詳細的解決方法。
操作步驟:
打開開始菜單,點擊windows,運行。

2輸入regedit,確定,打開注冊表。

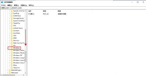
在彈出的注冊表對話框中,點擊HKEY_CURRENT_USER下拉列表 。

再找到SOFTWARE打開下拉列表 。

再找到Microsoft打開下拉列表。

向下拉滾動條,找到Windows打開下拉列表 。

找到CurrentVersion打開下拉列表。

找到Explorer,選中單擊。

在右側窗口中找到AltTabSettings,如果沒有可以在空白處右擊,點擊新建,dword(32位)值。

把名稱修改為AltTabSettings后,雙擊打開。

彈出對話框,把AltTabSettings的數值數據改為00000001,確定。

電腦Alt+Tab窗口切換功能就恢復了。

相關文章:
排行榜

網公網安備