Win10應用商店閃退或打不開修復方法圖文教程
有不少用戶遇到了Win10應用商店閃退或打不開的問題,網(wǎng)上各種方法一大推,并不都管用。小編搜集整理了一些可用的解決方法,遇到打開Win10應用商店閃退、應用打不開的問題可參考。

Win10應用商店閃退打不開修復教程
可以通過重置應用商店解決,其實重置應用商店也有兩種方法,一種是運行Powershell命令,一種是直接運行wsreset命令。
操作方法
1、點擊任務欄的搜索(Cortana小娜)圖標,輸入Powershell,在搜索結果中右鍵單擊Powershell,選擇“以管理員身份運行”。

2、執(zhí)行以下命令:
① 針對Win10應用商店打不開的情況,請輸入以下命令(復制粘貼即可)回車:
$manifest = (Get-AppxPackage Microsoft.WindowsStore).InstallLocation + ‘AppxManifest.xml’ ; Add-AppxPackage -DisableDevelopmentMode -Register $manifest

② 針對Win10應用打不開的情況,請輸入以下命令:
Get-AppXPackage -AllUsers | Foreach {Add-AppxPackage -DisableDevelopmentMode -Register “$($_.InstallLocation)AppXManifest.xml”}

3、打開設置更新和安全Windows更新(可直接點此打開),把所有已檢測到的更新全部安裝完成。

4、對于應用商店打不開的問題,如果上述方法不奏效,可嘗試重置應用商店:
按Win+R打開運行,輸入wsreset,回車

5、如果你的應用商店打開后提示“服務器出錯,我們都有不順利的時候”,錯誤代碼為0x80072EFD,這可能是IE中的代理設置導致。

此時可檢查IE的Internet選項連接局域網(wǎng)設置,如下圖所示,如果“為LAN使用代理服務器”被勾選,則取消勾選。

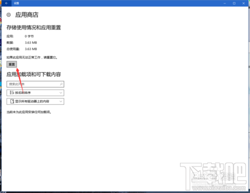
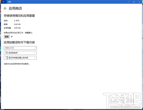
升級Win10周年版后在設置中重置應用商店:
新版本的Win10在設置中可以直接重置應用商店,可解決大部分應用閃退、打不開的問題。
開始菜單打開設置,應用功能 高級選項

點擊重置

ok,打開應用商店看看是不是活過來了

相關文章:
1. Win10系統(tǒng)打開應用商店就閃退怎么辦?Win10應用商店閃退的解決方法2. Win10應用商店閃退怎么辦?Win10應用商店閃退的解決方法3. Win10應用商店閃退如何解決?Win10打開應用商店閃退的解決方法4. Win10應用商店閃退打不開怎么辦?Win10小娜搜索沒反應的解決辦法5. Win10應用商店閃退怎么解決?Win10應用商店閃退解決辦法6. Win10應用商店打不開怎么辦?Win10應用商店恢復方法7. win10應用商店打不開怎么辦?win10應用商店重裝方法8. Win10的應用商店閃退怎么辦?Win10應用商店閃退的解決方法9. Win10應用商店打不開,提示錯誤代碼0x80131500該如何解決?10. Win10應用商店打不開錯誤代碼0x80072f78如何解決?

網(wǎng)公網(wǎng)安備