文章詳情頁
win7光驅不見了怎么辦?找回win7光驅的解決方案
瀏覽:7日期:2023-02-22 14:58:12
使用win7的用戶一直都占很大一部分,正因為如此出現的問題也就多了。很多電腦用戶會一直保持用一個系統,但在不斷的升級當中就會遇到很多的問題。最近上班的時候我就發現,把系統升級了以后光驅的圖標就看不到了。這個問題不止我一個人遇到過吧,那我們應該如何來解決呢?其實這并不是一個大事情,只是看不到系統光驅圖標會感覺少了什么似的。我們一起來看看怎么操作吧!
方法/步驟1、打開電腦桌面,使用快捷鍵win+r就會打開“運行”的窗口。在“打開”后面的方框中輸入“regedit”。

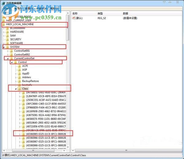
2、點擊”確定“鍵以后,就會進入到一個”注冊表編輯器“的頁面,然后按照下面的順序打開各個選項:HKEY_LOCAL_MACHINESYSTEMCurrentControlSetControlClass{4D36E965-E325-11CE-BFC1-08002BE10318},這個時候你會看見在{4D36E965-E325-11CE-BFC1-08002BE10318}中有一個UpperFilters和LowerFilters,選中并把它刪除。

在第二步的時候選項很多要注意不要點錯了,希望這個教程能過幫到你。
排行榜

網公網安備