解析 MyBatis 中 Mapper 生效的來龍去脈
最近閑了快有半個多月了,一直提不起興致再去看一些書籍(沒有以前瘋狂吸食知識的欲望了😓)。
不過這一兩天不知道是什么筋搭錯了非常想寫點什么,但又不知道寫點啥(苦惱)。所以我就結合了一下本人工作中經常用到但沒有深入的技術下手了,最后思來想去就選擇了 MyBatis 中 Mapper 文件這一塊的知識內容入手了。
以前只是知道寫一個 Mapper 接口,對應著再去寫一個 Mapper.xml 文件然后將 Mapper 接口位置和 Mapper.xml 文件位置通過 MyBatisConfig.xml 的配置文件關聯起來就可以非常方便的操作訪問數據庫,但究其原因確是說不上個所以然來(汗顏)。
那既然搞出了前因,后面就一起往下學咯!

一切都從最簡單的開始,所以先來回顧一下其基本的使用(不會吧不會吧,最基本的hello world別忘了)。
步驟:
1、首先我們要創建一個maven工程
2、添加MyBatis的依賴及MySQL依賴,如下:
<!-- https://mvnrepository.com/artifact/org.mybatis/mybatis --><dependency> <groupId>org.mybatis</groupId> <artifactId>mybatis</artifactId> <version>3.5.6</version></dependency><dependency> <groupId>mysql</groupId> <artifactId>mysql-connector-java</artifactId> <version>5.1.49</version></dependency>
3、再添加一個測試單元依賴吧,等會要通過測試單元進行測試
<dependency> <groupId>junit</groupId> <artifactId>junit</artifactId> <version>4.12</version></dependency>
OK,到這一步項目的基本環境就搭建完畢了,下面就是正式的使用 MyBatis 框架相關的內容了。
1.1 編寫配置文件在資源目錄下面創建下面兩個配置文件:
這里我們先準備數據庫連接信息的配置類:jdbc.properties
jdbc.driver=com.mysql.jdbc.Driverjdbc.url=jdbc:mysql://127.0.0.1:3306/mybatistest?useUnicode=true&characterEncoding=utf-8jdbc.username=rootjdbc.password=root
接著就是最重要的一個配置類了:MyBatisConfig.xml
<?xml version='1.0' encoding='UTF-8' ?><!DOCTYPE configuration PUBLIC '-//mybatis.org//DTD Config 3.0//EN' 'http://mybatis.org/dtd/mybatis-3-config.dtd'><configuration> <!-- 導入數據庫配置文件的信息--> <properties resource='jdbc.properties'></properties> <!-- 配置setting屬性--> <settings><!-- 開啟了一個駝峰命名規則--><setting name='mapUnderscoreToCamelCase' value='true'/><!-- 日志--><setting name='logImpl' value='STDOUT_LOGGING'></setting> </settings> <!-- 配置數據庫--> <environments default='development'><environment id='development'> <transactionManager type='JDBC'/> <!-- 配置連接池 --> <dataSource type='POOLED'><property name='driver' value='${jdbc.driver}'/><property name='url' value='${jdbc.url}'/><property name='username' value='${jdbc.username}'/><property name='password' value='${jdbc.password}'/> </dataSource></environment> </environments> <!-- mappers中注冊我們所有寫的dao接口的實現(映射)文件--> <mappers><mapper resource='/.../IUserMapper.xml'/><!-- 如果映射文件有十幾百個的話,可以用下面的全局注冊 <package name='文件所在包路徑'></package> <package name='cn.liuliang.Dao'></package> --> </mappers></configuration>1.2 編寫Mapper接口及測試方法
Mapper接口類
public interface IUserMapper { /** * 查詢所有用戶 * @return */ List<User> findAll();}
開始測試
public class MyBatisTest { @Test public void test01() throws IOException {// 讀取配置文件InputStream in= Resources.getResourceAsStream('MyBatisConfig.xml');// 創建sqlSessionFactorySqlSessionFactory sqlSessionFactory = new SqlSessionFactoryBuilder().build(in);// 獲得會話SqlSession session=sqlSessionFactory.openSession();// 得到代理IUserMapper iUserMapper =session.getMapper(IUserMapper.class);// 查詢數據庫List<User> userList= iUserMapper.findAll();for (User user : userList) { System.out.println(user);} }}1.3 結果

SQL和結果都打印出來了😁。
以后,只要是對數據庫的操作,我們就只需要編寫 Mapper 接口和其對應的 xml 文件就可以非常快速操作數據庫,對比以前原生JDBC操作什么拼接SQL、結果集映射、資源關閉一大堆操作讓我們開發人員來處理,也太雞肋了吧!所以對于這個 MyBatis 持久層框架我只想說(牛逼)。
下面就要全程高能哦!但其實也很簡單了,它就只是把原生操作的 JDBC 進行了封裝,暴露出按照它所定義的簡單規則走而已,多的不說了,你們有資格一睹 MyBatis 源碼的芳容了。

既然要分析源碼了,那么從什么地方入手呢!— 測試方法
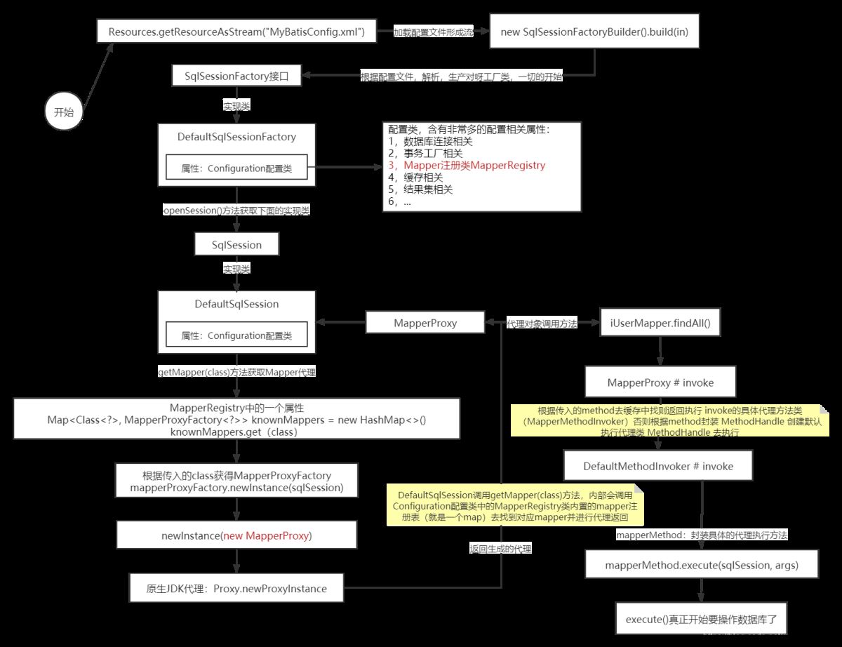
通過測試方法,我們可以知道 MyBatis 會先加載資源文件(MyBatisConfig.xml),因為這文件是一切的開始,通過這個文件可以知道數據源、特性(日志,駝峰命名…)、Mapper 文件等一系列信息。
2.1 通過配置文件構建出 SqlSessionFactory第一個類名出現了:SqlSessionFactory ,它的類圖如下:

簡單熟悉一下圖中出現的名字吧:
SqlSessionFactory接口:SqlSessionFactory 負責創建 SqlSession 對象,其中只包含了多個 openSession() 方法的重載,可以通過其參數指定事務的隔離級別、底層使用 Executor 的類型以及是否自動提交事務等方面的配置。
DefaultSqlSessionFactory類:一個具體的工廠,實現了 SqlSessionFactory 接口。它主要提供了兩種創建 DefaultSqlSession 對象的方式:
通過數據源獲取數據庫連接,并創建 Executor 對象及 DefaultSqlSession 。 通過用戶提供的數據連接對象,DefaultSqlSessionFactory 會使用該數據庫連接對象創建 Executor 對象及 DefaultSqlSession。SqlSessionManager類:同時實現了 SqlSession 接口和 SqlSessionFactory 接口 ,也就同時提供了SqlSessionFactory 創建 SqlSession 以及 SqlSession 操縱數據庫的功能。
SqlSession接口:是mybatis的核心操作類,其中對數據庫的crud都封裝在這個中,是一個頂級接口,其中默認實現類是DefaultSqlSession這個類。
DefaultSqlSession類:默認 SqlSession 接口的 CRUD 實現類,且 DefaultSqlsession 不是線程安全的(對于線程安全,關注session和connnect的關系就好了)好了開始分析,從第一行代碼入手:
// 讀取配置文件InputStream in= Resources.getResourceAsStream('MyBatisConfig.xml');// 創建sqlSessionFactorySqlSessionFactory sqlSessionFactory = new SqlSessionFactoryBuilder().build(in);
SqlSessionFactoryBuilder # build
public SqlSessionFactory build(InputStream inputStream, String environment, Properties properties) { // ... // 根據文件流,創建 XMLConfigBuilder 對象 XMLConfigBuilder parser = new XMLConfigBuilder(inputStream, environment, properties); // 先解析 配置文件,然后構建出 SqlSessionFactory對象 return build(parser.parse()); // ...}
最終會創建一個 DefaultSqlSessionFactory 對象返回出去
public SqlSessionFactory build(Configuration config) { return new DefaultSqlSessionFactory(config);}
流程如下:

在獲取到會話工廠之后,就是根據工廠獲得具體的會話了。
代碼入口:
// 獲得會話SqlSession session=sqlSessionFactory.openSession();
調用:DefaultSqlSessionFactory # openSession()
public SqlSession openSession() { return openSessionFromDataSource(configuration.getDefaultExecutorType(), null, false);}
最終來到:DefaultSqlSessionFactory # openSessionFromDataSource()
private SqlSession openSessionFromDataSource(ExecutorType execType, TransactionIsolationLevel level, boolean autoCommit) { Transaction tx = null; try {// 根據配置文件 configuration 獲取對應的會話環境(包括事物,數據源)final Environment environment = configuration.getEnvironment();// 獲取事物工廠final TransactionFactory transactionFactory = getTransactionFactoryFromEnvironment(environment);// 根據數據源,配置事物,autoCommit:是否自動提交事物tx = transactionFactory.newTransaction(environment.getDataSource(), level, autoCommit);// 根據配置獲取執行器(最終都是它執行對應的數據庫操作)final Executor executor = configuration.newExecutor(tx, execType);// 準備好上面的信息之后,都封裝到默認會話對象中返回出去return new DefaultSqlSession(configuration, executor, autoCommit); } catch (Exception e) {closeTransaction(tx); // may have fetched a connection so lets call close()throw ExceptionFactory.wrapException('Error opening session. Cause: ' + e, e); } finally {ErrorContext.instance().reset(); }}
在獲取 SqlSession 對象的過程中,都是根據默認的會話工廠,從工廠中獲取對應的會話。這樣在我看來非常的不錯,因為獲取一個數據庫的操作會話是需要配置非常多的屬性的,包括數據源配置、事物配置等。但是有了這個創建會話工廠類之后,那么一切就變得簡單起來了,工廠囊括了所有的細節,只需要我們調一個對外的 API 我們就可以獲得對應的 SqlSession 對象(工廠幫我們做了細節),進而操作數據庫,讀了上面的代碼就是一個很好的提現😀。
提一點:
配置文件(MyBatisConfig.xml)構造出默認會話工廠(SqlSessionFactory),工廠再創建出具體的操作數據庫會話(SqlSession)
2.3 根據 SqlSession 獲取 Mapper 代理在上面,已經分析了如何獲取一個會話的源碼,那我們得到一個會話之后,就是要根據具體的 Mapper 接口獲得對應的操作數據庫代理對象了,就是下面這段代碼:
// 得到代理IUserMapper iUserMapper =session.getMapper(IUserMapper.class);
點進去看看
因為 session 對象是由 DefaultSqlSessionFactory 創建出來的 DefaultSqlSession,所以該代碼位于此類中
public <T> T getMapper(Class<T> type) { // 根據配置類,獲取 Mapper return configuration.getMapper(type, this);}
點進去:Configuration # getMapper
public <T> T getMapper(Class<T> type, SqlSession sqlSession) { // 從 mapperRegistry 中獲取具體 Mapper return mapperRegistry.getMapper(type, sqlSession);}
MapperRegistry:可以理解為 Mapper 接口的注冊中心,里面存放了所有 Mapper 接口相關屬性。
MapperRegistry# getMapper
public <T> T getMapper(Class<T> type, SqlSession sqlSession) { // knownMappers,一個Map,存放 Mapper 代理工廠 // 在初始化的時候根據配置文件已經將所有配置的 Mapper 接口注冊到此了 final MapperProxyFactory<T> mapperProxyFactory = (MapperProxyFactory<T>) knownMappers.get(type); if (mapperProxyFactory == null) {throw new BindingException('Type ' + type + ' is not known to the MapperRegistry.'); } try {// 具體代理生成return mapperProxyFactory.newInstance(sqlSession); } catch (Exception e) {throw new BindingException('Error getting mapper instance. Cause: ' + e, e); }}
點進具體代理:MapperProxyFactory # newInstance
public T newInstance(SqlSession sqlSession) { // 根據 SqlSession 和 Mapper 接口生成代理對象 final MapperProxy<T> mapperProxy = new MapperProxy<>(sqlSession, mapperInterface, methodCache); // 真正代理,如下 return newInstance(mapperProxy);}// 下面就是根據 JDK 原生 API 進行代理了,由此返回代理對象給用戶使用protected T newInstance(MapperProxy<T> mapperProxy) { return (T) Proxy.newProxyInstance(mapperInterface.getClassLoader(), new Class[] { mapperInterface }, mapperProxy);}
以上就是 Mapper 接口被代理的全部流程了,其中先是根據會話去獲得對應的 Mapper 但其內部調用的是 Mapper 注冊中心(MapperRegistry)獲取,這里面有所有配置的 Mapper 接口,在 MapperRegistry 中維護了一個 Map 鍵為 Class 值是 MapperProxyFactory ,這樣就可以獲得要代理 Mapper 接口的代理工廠,最后通過這個工廠生成我們想要的 Mapper 返回用戶。
流程不復雜,就是里面出現了很多 MapperXXX 相關的類,那么下面我梳理一下這些類關系圖如下:

對于具體的代理執行類這一步就要到執行這一塊了,當用戶通過我們返回的代理類(Mapper 接口)執行對應方法時,就會走到圖中涉及的類。
按照慣例,來個流程圖吧!

上面的所有分析,都是為了等到一個具體的操作數據庫的一個橋梁,那就是 Mapper 代理了(iUserMapper)。
接下來就是分析最后一步了,真正操作數據庫,代碼如下:
// 查詢數據庫List<User> userList= iUserMapper.findAll();for (User user : userList) { System.out.println(user);}
對于 iUserMapper 對象,我們知道他是代理去執行的,所以直接點進去的話根本行不通,那么我們可以通過 Debug 進去看看。

MapperProxy # invoke
@Overridepublic Object invoke(Object proxy, Method method, Object[] args) throws Throwable { try {// 方法的類為 object 直接通過原始 JDK 去執行if (Object.class.equals(method.getDeclaringClass())) { return method.invoke(this, args);} else { // 根據方法,獲得方法的執行器后再執行代理方法 return cachedInvoker(method).invoke(proxy, method, args, sqlSession);} } catch (Throwable t) {throw ExceptionUtil.unwrapThrowable(t); }}
我們先進入 MapperProxy # cachedInvoker 這個方法看看
private MapperMethodInvoker cachedInvoker(Method method) throws Throwable { try {// 先查緩存,有就返回,沒有就創建MapperMethodInvoker invoker = methodCache.get(method);if (invoker != null) { return invoker;}return methodCache.computeIfAbsent(method, m -> { // ... // 返回 PlainMethodInvoker 類型的 Mapper 方法執行器 return new PlainMethodInvoker(new MapperMethod(mapperInterface, method, sqlSession.getConfiguration())); // ...}); } catch (RuntimeException re) {Throwable cause = re.getCause();throw cause == null ? re : cause; }}
接著進入 PlainMethodInvoker# invoke 這個方法
public Object invoke(Object proxy, Method method, Object[] args, SqlSession sqlSession) throws Throwable { // 調用 mapperMethod 對象的 execute 方法去真正執行了 return mapperMethod.execute(sqlSession, args);}
真正執行的開始 execute
MapperMethod # execute
public Object execute(SqlSession sqlSession, Object[] args) { // 這里面內容比較多,我簡單分析一下 // 1)封裝參數 // 2)根據對應的執行類型(INSERT,UPDATE,DELETE,SELECT),執行對應的方法 // 3)根據參數,執行類型封裝對應的 sql // 4)操作原生 JDBC API 執行數據庫操作 // 5)封裝結果集,返回出去}
我們 Debug 這個方法最后一步,看看結果:

到此,我們的 Mapper 接口及文件生效的原理,就全部過了一邊,是不是覺得不是很難呢!
在分析這一塊源碼時,本人理解的步驟就是:
一步步點進源碼看。 畫出流程圖,不清楚的就 Debug。 很重要一點,對很多出現類似名字的類,一定要畫出類圖,搞清楚關系在往下走(助于理解每個類的職責)。 最后,那就是寫點筆記了,畢竟好記性不如爛筆頭。2.5 整體流程圖
到此這篇關于解析 MyBatis 中 Mapper 生效的前因后果的文章就介紹到這了,更多相關 MyBatis 中 Mapper 生效內容請搜索好吧啦網以前的文章或繼續瀏覽下面的相關文章希望大家以后多多支持好吧啦網!
相關文章:

網公網安備