Java基礎之TreeMap詳解
TreeMap的底層數據結構是紅黑樹,且TreeMap可以實現集合元素的排序。
所以TreeMap的源碼需要實現:
1.紅黑樹的數據結構,以及紅黑樹的節點插入,刪除,以及紅黑樹的自平衡操作,如左旋,右旋,以及節點變色
2.紅黑樹需要支持按照指定的比較器進行排序,或者進行自然排序。
二、定義public class TreeMap<K,V> extends AbstractMap<K,V> implements NavigableMap<K,V>, Cloneable, java.io.Serializable
public interface NavigableMap<K,V> extends SortedMap<K,V> {
TreeMap
繼承了AbstractMap
實現了NavigableMap,而NavigableMap接口繼承了SortedMap接口,SortedMap接口表示其實現類是一個有序集合
實現了Cloneable,所以支持對象克隆
實現了Serializable,所以支持對象序列化
三、成員變量comparator
/** * The comparator used to maintain order in this tree map, or * null if it uses the natural ordering of its keys. * * @serial */ private final Comparator<? super K> comparator;
外部指定的比較器。在創建TreeMap對象時可以指定。如果指定了比較器,則TreeMap插入鍵值對時,按照comparator比較排序。
root
private transient Entry<K,V> root;
root指代TreeMap底層紅黑樹的根節點。 root的類型Entry<K,V>就是紅黑樹節點的類型。
紅黑樹數據結構的實現就依賴于Entry<K,V>
size
/** * The number of entries in the tree */ private transient int size = 0;
表示TreeMap集合中鍵值對個數。
modCount
/** * The number of structural modifications to the tree. */ private transient int modCount = 0;
表示TreeMap集合被結構化修改的次數。用于迭代器迭代過程中檢測集合是否被結構化修改,若是,則fail-fast。
四、內部類Entry<K,V>
Entry<K,V>是紅黑樹節點的代碼實現,是實現紅黑樹數據結構的基礎。
static final class Entry<K,V> implements Map.Entry<K,V> {K key;V value;Entry<K,V> left;Entry<K,V> right;Entry<K,V> parent;boolean color = BLACK; /** * Make a new cell with given key, value, and parent, and with * {@code null} child links, and BLACK color. */Entry(K key, V value, Entry<K,V> parent) { this.key = key; this.value = value; this.parent = parent;} /** * Returns the key. * * @return the key */public K getKey() { return key;} /** * Returns the value associated with the key. * * @return the value associated with the key */public V getValue() { return value;} /** * Replaces the value currently associated with the key with the given * value. * * @return the value associated with the key before this method was * called */public V setValue(V value) { V oldValue = this.value; this.value = value; return oldValue;} public boolean equals(Object o) { if (!(o instanceof Map.Entry))return false; Map.Entry<?,?> e = (Map.Entry<?,?>)o; return valEquals(key,e.getKey()) && valEquals(value,e.getValue());} public int hashCode() { int keyHash = (key==null ? 0 : key.hashCode()); int valueHash = (value==null ? 0 : value.hashCode()); return keyHash ^ valueHash;} public String toString() { return key + '=' + value;} }
成員變量
K key,V value分別是TreeMap集合中存儲的鍵值對的鍵和值
Entry<K,V> left 代表當前節點的左子節點
Entry<K,V> right 代表當前節點的右子節點
Entry<K,V> parent 代表當前節點的父節點
boolean color 代表當前節點的顏色,默認是黑色,為true
構造器
Entry<K,V>只提供了一個構造器 Entry(K key, V value, Entry<K,V> parent)
即:創建一個紅黑樹節點,只需要指定其存儲的鍵值信息,以及其父節點引用。不需要指定左孩子和右孩子,以及顏色。
成員方法
提供了getKey()方法返回當前節點的key值。
提供了getValue(),setValue(V v)分別用于獲取Value,以及覆蓋Value后返回oldValue
重寫了equals()方法用于判斷兩個紅黑樹節點是否相同。邏輯是:兩個紅黑樹節點的key要么都為null,要么equals結果true,且,value要么都為null,要么equals結果為true。
重寫了hashCode()方法。
重寫了toString()方法。
五、構造器public TreeMap()
public TreeMap() {comparator = null; }
無參構造器,即不指定比較器的構造器。
注意,此時插入集合的鍵值對的key的類型必須實現Comparable接口,即提供自然排序能力,否則會報錯類型轉換異常。
public TreeMap(Comparator<? super K> comparator)
public TreeMap(Comparator<? super K> comparator) {this.comparator = comparator; }
指定比較器的構造器。
指定的比較器用于比較key,且comparator指定了泛型,即比較器比較的元素的類型必須是K或者K的父類類型。
public TreeMap(Map<? extends K, ? extends V> m)
public TreeMap(Map<? extends K, ? extends V> m) {comparator = null;putAll(m); }
將非TreeMap集合轉為TreeMap集合構造器
public TreeMap(SortedMap<K, ? extends V> m)
public TreeMap(SortedMap<K, ? extends V> m) {comparator = m.comparator();try { buildFromSorted(m.size(), m.entrySet().iterator(), null, null);} catch (java.io.IOException cannotHappen) {} catch (ClassNotFoundException cannotHappen) {} }
將有序Map集合轉為TreeMap集合
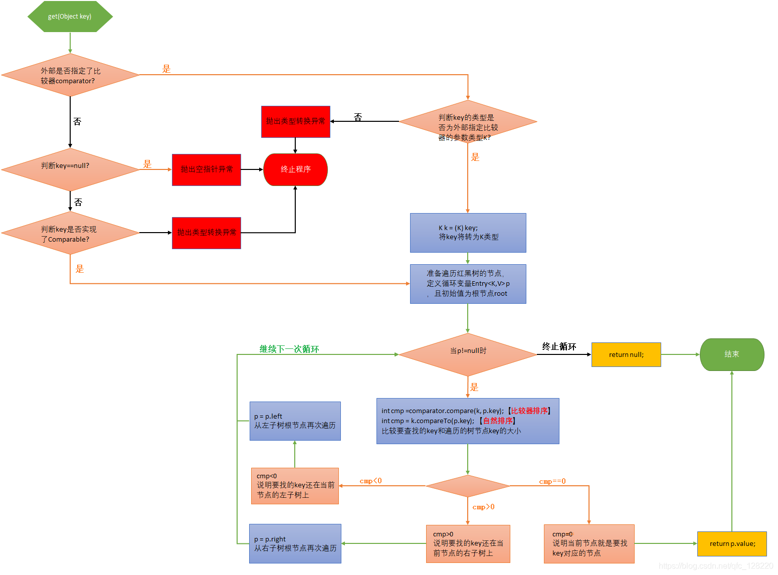
六、成員方法public V get(Object key)
public V get(Object key) {Entry<K,V> p = getEntry(key);return (p==null ? null : p.value); }
TreeMap的get方法用于獲取指定key的value。如果指定key沒有對應的紅黑樹節點,則返回null,否則返回對應紅黑樹節點的value。
可以看到get方法實現依賴于getEntry(Object key)方法。
getEntry(Object key)方法是根據指定key找對應的紅黑樹節點并返回該節點。
final Entry<K,V> getEntry(Object key)
final Entry<K,V> getEntry(Object key) {// Offload comparator-based version for sake of performanceif (comparator != null)//如果外部指定了比較器 return getEntryUsingComparator(key);//則使用指定比較器來查找if (key == null)//如果外部沒有指定比較器,且要查找的key為null,則拋出空指針異常 throw new NullPointerException();@SuppressWarnings('unchecked')//此時外部沒有指定構造器,且要查的Key不為null Comparable<? super K> k = (Comparable<? super K>) key;//檢查Key的類型是否實現了Comparable接口,即是否實現了自然排序,如果實現了,則此處可以強轉成功,否則會報錯類型轉換異常Entry<K,V> p = root;while (p != null) {//從紅黑樹根節點開始使用key本身的自然排序進行比較 int cmp = k.compareTo(p.key); if (cmp < 0)//如果要查找的key小于樹節點的key,則說明要找的key在當前節點的左子樹上,則下次遍歷從左子樹的根節點開始p = p.left; else if (cmp > 0)//如果要查找的key大于樹節點的key,則說明要找的key在當前節點的右子樹上,則下次遍歷從右子樹的根節點開始p = p.right; else//如果要查找的key等于樹節點的key,則該節點就是要找的,直接返回該節點return p;}return null;//如果上面遍歷沒有找到對應Key的節點,則返回null } final Entry<K,V> getEntryUsingComparator(Object key) {//使用指定比較器來查找,邏輯基本和自然排序查找一樣,只是這里使用了比較器排序查找@SuppressWarnings('unchecked') K k = (K) key;Comparator<? super K> cpr = comparator;if (cpr != null) { Entry<K,V> p = root; while (p != null) {int cmp = cpr.compare(k, p.key);if (cmp < 0) p = p.left;else if (cmp > 0) p = p.right;else return p; }}return null; }

public V put(K key, V value)
public V put(K key, V value) {Entry<K,V> t = root;if (t == null) { compare(key, key); // type (and possibly null) check root = new Entry<>(key, value, null); size = 1; modCount++; return null;}int cmp;Entry<K,V> parent;// split comparator and comparable pathsComparator<? super K> cpr = comparator;if (cpr != null) { do {parent = t;cmp = cpr.compare(key, t.key);if (cmp < 0) t = t.left;else if (cmp > 0) t = t.right;else return t.setValue(value); } while (t != null);}else { if (key == null)throw new NullPointerException(); @SuppressWarnings('unchecked')Comparable<? super K> k = (Comparable<? super K>) key; do {parent = t;cmp = k.compareTo(t.key);if (cmp < 0) t = t.left;else if (cmp > 0) t = t.right;else return t.setValue(value); } while (t != null);}Entry<K,V> e = new Entry<>(key, value, parent);if (cmp < 0) parent.left = e;else parent.right = e;fixAfterInsertion(e);size++;modCount++;return null; }
final int compare(Object k1, Object k2) {return comparator==null ? ((Comparable<? super K>)k1).compareTo((K)k2) : comparator.compare((K)k1, (K)k2); }
public V setValue(V value) { V oldValue = this.value; this.value = value; return oldValue;}
TreeMap的put方法用于插入一個鍵值對,
當插入的key在集合中不存在時,則put表示新增鍵值對,并返回null;
當插入的key在集合中存在時,則put表示覆蓋已存在key對應的value,并返回老value。

private void fixAfterInsertion(Entry<K,V> x)
private void fixAfterInsertion(Entry<K,V> x) {//x是被插入的紅黑樹節點x.color = RED;//默認被插入的節點都是紅色 while (x != null && x != root && x.parent.color == RED) {//如果被插入節點不是根節點 if (parentOf(x) == leftOf(parentOf(parentOf(x)))) {Entry<K,V> y = rightOf(parentOf(parentOf(x)));if (colorOf(y) == RED) { setColor(parentOf(x), BLACK); setColor(y, BLACK); setColor(parentOf(parentOf(x)), RED); x = parentOf(parentOf(x));} else { if (x == rightOf(parentOf(x))) {x = parentOf(x);rotateLeft(x); } setColor(parentOf(x), BLACK); setColor(parentOf(parentOf(x)), RED); rotateRight(parentOf(parentOf(x)));} } else {Entry<K,V> y = leftOf(parentOf(parentOf(x)));if (colorOf(y) == RED) { setColor(parentOf(x), BLACK); setColor(y, BLACK); setColor(parentOf(parentOf(x)), RED); x = parentOf(parentOf(x));} else { if (x == leftOf(parentOf(x))) {x = parentOf(x);rotateRight(x); } setColor(parentOf(x), BLACK); setColor(parentOf(parentOf(x)), RED); rotateLeft(parentOf(parentOf(x)));} }}root.color = BLACK;//如果被插入的節點是根節點,則節點顏色改為黑色 }
fixAfterInsertion方法用于:當TreeMap插入紅黑樹節點后,導致紅黑樹不平衡時,TreeMap保持自平衡的自旋和變色操作。
該方法的入參就是插入的紅黑樹節點。
到此這篇關于Java基礎之TreeMap詳解的文章就介紹到這了,更多相關Java TreeMap詳解內容請搜索好吧啦網以前的文章或繼續瀏覽下面的相關文章希望大家以后多多支持好吧啦網!
相關文章:

網公網安備